Центр по проведению судебных экспертиз и исследований
автономная некоммерческая организация
«Судебный Эксперт»
Автономная некоммерческая организация
«Судебный Эксперт»

Примеры выполненных экспертиз — Экспертиза программного обеспечения

Обращаем ваше внимание на то, что перечень исследований, представленный на сайте, составляет лишь малую часть проведенных нами экспертиз и публикуется только для демонстрации наших возможностей и наличия опыта участия в судебных делах разной юрисдикции и разного масштаба. Большую часть наших работ мы не имеем право публиковать по причине конфиденциальности содержащихся в них данных. Для получения информации о возможностях проведения требуемой вам экспертизы свяжитесь с нами.

Экспертиза №175070

Завершена в августе 2025 года

Арбитражный суд Саратовской области | Дело №А57-7036/2025

, Комитет государственного строительного надзора Саратовской области

Аннотация

Судебная компьютерно-техническая экспертиза соответствия автоматизированной информационной системы регионального государственного строительного надзора требованиям государственного контракта и технического задания. Экспертами проводился анализ документации системы, протоколов испытаний, технического задания и сопутствующих материалов с применением методов компьютерно-технической экспертизы в условиях отсутствия прямого доступа к исследуемой системе.

Вид экспертизы

Экспертиза №174148

Завершена в ноябре 2025 года

Арбитражный суд города Москвы | Дело №А40-89774/2025

ООО "ГАРПИКС", ГУП ГОРОДА МОСКВЫ "МОСГОРТРАНС"

Аннотация

Судебная компьютерно-техническая экспертиза была проведена для оценки качества, объема и стоимости работ по разработке единой системы топливного баланса в рамках гражданско-правового договора. Эксперты анализировали обширную документацию, включая договор, техническое задание, акты выполненных работ, мотивированные отказы, а также цифровые материалы, такие как архивы с исходным кодом системы, схемы интеграции и видеофайлы. Исследование включало сопоставление предоставленных данных с требованиями контракта и применимыми государственными стандартами в области информационных технологий и автоматизированных систем. Целью являлось установление факта и стоимости надлежаще выполненных работ, а также определение соответствия качества и сроков выполнения второго этапа проекта установленным требованиям. Экспертиза основывалась на методах последовательного изучения документов и аналитического сопоставления информации.

Вид экспертизы

Экспертиза №171566

Завершена в августе 2025 года

Арбитражный суд Приморского края | Дело №А51-15544/2023

ООО МЕДИЦИНСКИЙ ДИАГНОСТИЧЕСКИЙ ЦЕНТР "ДОКТОР ТАФИ", ООО "ПРОГРАММНЫЙ СТИЛЬ"

Аннотация

Дополнительная судебная компьютерно-техническая экспертиза по делу, назначенная Арбитражным судом Приморского края, была направлена на исследование информационных материалов, предоставленных истцом ответчику в рамках договора на внедрение программы для ЭВМ RuLIS-Client. Основной задачей экспертизы было определение соответствия этих материалов критериям достаточности для формирования технического задания и для успешного внедрения программного обеспечения. Эксперты проводили комплексный анализ электронной переписки, коммерческих предложений, описаний функционала МИС и других документов, используя методы документального анализа, содержательно-аналитического исследования, хронологического восстановления событий и сравнительно-оценочный подход на основе ГОСТов и отраслевых стандартов. Особое внимание уделялось полноте, детализации и своевременности предоставленных данных, критически важных для реализации сложных информационных систем (таких как медицинские информационные системы).

Вид экспертизы

Экспертиза №168380

Завершена в октябре 2025 года

Арбитражный суд Челябинской области | Дело №А76-26022/2024

ООО "ЛУЧШИЕ ПРАКТИКИ", ООО "Волгадорстрой"

Аннотация

Судебная компьютерно-техническая экспертиза была проведена для оценки выполнения работ по модификации программного обеспечения на платформе «1С:Предприятие». В рамках исследования экспертами анализировались конфигурации программы, её расширения, а также обширный массив документации, включая договорные соглашения, акты выполненных работ, ежемесячные отчеты, инструкции, статусы проектов внедрения, видеофайлы обучения и перечни замечаний. Применялись методы удалённого доступа к системе для изучения её функционирования, а также тщательный анализ представленных электронных и текстовых документов. Экспертиза направлена на определение соответствия реализованных программных модификаций условиям договора и возможности их промышленного применения.

Вид экспертизы

Экспертиза №167332

Завершена в апреле 2025 года

Арбитражный суд Республики Мордовия | Дело №А39-9924/2024

ООО "КАРТАС", ООО "Лонг Кэт"

Аннотация

Судебная компьютерно-техническая экспертиза проведена по делу № А39-9924/2024 Арбитражного суда Республики Мордовия с целью оценки объема, качества и стоимости работ по разработке CRM-системы. Эксперты анализировали комплект договоров и приложений, а также проводили техническое исследование удаленного виртуального сервера по адресу 185.105.226.76 и личного кабинета пользователя на хостинг-провайдере ООО "ФАСТВПС.РУ". Основным вызовом стала полная потеря данных на сервере, что оказало существенное влияние на оценку фактически выполненных работ. Применялись методы документального анализа, технического исследования серверной инфраструктуры, сравнительно-оценочный метод и экспертная оценка. Целью было установление соответствия выполненных работ договорным обязательствам, выявление недостатков и определение возможности использования программного продукта.

Вид экспертизы

Экспертиза №165315

Завершена в январе 2025 года

Октябрьский районный суд города Улан-Удэ Республики Бурятия | Дело №2-424/2024

,

Аннотация

Судебная компьютерно-техническая экспертиза программного обеспечения, разработанного по договору авторского заказа. Экспертами проводился анализ исходного кода веб-приложения на React.js и мобильного приложения на React Native, исследование технической документации и попытка развертывания программного комплекса в тестовой среде. Применялись методы аналитического исследования документации и практического тестирования программных компонентов в соответствии с требованиями ГОСТ Р 57429-2017 и Федерального закона о судебно-экспертной деятельности.

Вид экспертизы

Экспертиза №164874

Завершена в ноябре 2024 года

Арбитражный суд города Москвы | Дело №А40-268793/2023

VECTORMEDIASOFT PTY LTD, ООО "ЛУКГО"

Аннотация

Проведена судебная компьютерно-техническая экспертиза веб-сайта и программного обеспечения, разработанного по договору оказания услуг. Экспертом исследовалось соответствие функционала сайта техническому заданию, анализировались настройки хостинга и инфраструктуры, проверялась работа SSL-сертификата, система управления контентом, механизмы парсинга данных и автоматического перевода. Применялись методы веб-аналитики, инструментальные проверки с использованием специализированных онлайн-сервисов и сравнительный анализ документации. Исследование проводилось для арбитражного суда в рамках спора между заказчиком и исполнителем услуг.

Вид экспертизы

Экспертиза №160331

Завершена в декабре 2024 года

Арбитражный суд г. Москвы | Дело №А40-269316/2023

ООО "Управляющая компания "Лонсдейлит", ООО "ЕРП Решения"

Аннотация

Судебная компьютерно-техническая экспертиза по установлению соответствия выполненных работ по доработке конфигураций 1С: Бит. Финанс и 1С: Документооборот условиям договора подряда. Экспертами был проведен анализ проектно-технической документации, договоров, дополнительных соглашений и архива системы технической поддержки. Применялись методы анализа программной документации, исследования баз данных и сравнительного анализа технических условий. Особенностью экспертизы стало отсутствие доступа к рабочей среде 1С для непосредственной проверки реализованного функционала.

Вид экспертизы

Экспертиза №159027

Завершена в декабре 2024 года

Арбитражный суд Приморского края | Дело №А51-15544/2023

ООО Медицинский диагностический центр "Доктор ТАФИ", ООО "Программный стиль"

Аннотация

Судебная компьютерно-техническая экспертиза программного комплекса RuLIS-Client для медицинского учреждения с выездом на серверы в Москве. Экспертами проведен всесторонний анализ соответствия функциональных характеристик программного обеспечения и баз данных условиям лицензионного договора и договора на внедрение. Исследование включало сравнительный анализ двух версий программного комплекса, предоставленных сторонами спора, экспертизу истории изменений на сервере, оценку состояния файловой системы и восстановление данных с поврежденного носителя. Применялись методы низкоуровневого анализа данных, сравнения файлов и структур баз данных, формального и логического анализа договорных требований.

Вид экспертизы

Экспертиза программного обеспечения, информационно-компьютерная экспертиза, экспертиза серверов и серверного оборудования, (еще 8 ... )

Экспертиза №158474

Завершена в марте 2025 года

Арбитражный суд Приморского края | Дело №А51-15545/2023

ООО МЕДИЦИНСКИЙ ДИАГНОСТИЧЕСКИЙ ЦЕНТР "ДОКТОР ТАФИ", ООО "ПРОГРАММНЫЙ СТИЛЬ"

Аннотация

Судебная компьютерно-техническая экспертиза программы для ЭВМ RULIS и ее базы данных, проведенная для Арбитражного суда Приморского края. Экспертиза включала комплексный анализ функциональных характеристик программного обеспечения и его соответствия условиям лицензионного и внедренческого договоров. В ходе исследования эксперты сравнивали различные версии программы и баз данных, предоставленных истцом и ответчиком, используя специализированное программное обеспечение для сопоставления файлов и структур данных. Осуществлялась оценка объема и качества выполненных работ по техническому заданию, а также анализ истории изменений на серверном оборудовании, функционирующем под управлением Linux Ubuntu. Целью экспертизы было выявление возможных недостатков, их критичности и влияния на общую работоспособность информационной системы.

Вид экспертизы

Компьютерно-техническая экспертиза, экспертиза соответствия работ по разработке и сопровождению ПО техническому заданию, экспертиза корпоративных информационных систем, (еще 7 ... )

Экспертиза №155350

Завершена в июне 2025 года

Арбитражный суд города Москвы | Дело №А40-222785/2023

ООО "Новые технологии", ООО "Рутим"

Аннотация

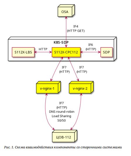
Судебная компьютерно-техническая экспертиза программной платформы S112X (СП-112) для систем обработки экстренных вызовов. Эксперты проводили анализ соответствия программного обеспечения условиям рамочного договора и техническим спецификациям, исследовали работоспособность комплекса микросервисов и возможность их использования по назначению. В процессе исследования применялись методы анализа технической документации, статического исследования кода и частичной эмуляции работы компонентов системы. Экспертиза включала изучение архитектуры платформы, компонентов взаимодействия с центром обработки вызовов, систем маршрутизации и интеграции с сервисами определения местоположения.

Вид экспертизы

Экспертиза №153058

Завершена в ноябре 2024 года

Арбитражный суд города Москвы | Дело №А40-268793/2023

VECTORMEDIASOFT PTY LTD, ООО "ЛУКГО"

Аннотация

Судебная компьютерно-техническая экспертиза программного обеспечения и веб-сайта была проведена для установления состава ПО на электронном носителе, определения его функционального назначения, а также анализа состояния веб-сайта и его сетевой инфраструктуры. В ходе исследования эксперты провели анализ содержимого CD-диска, включая разархивирование и изучение файловых структур программного обеспечения Magento 2 и модуля Ajarus Pricing. Были исследованы метаданные файлов для определения дат последних изменений, а также изучена предоставленная техническая документация. Экспертиза также включала проверку настройки хостинга, наличия SSL-сертификата и попытки доступа к веб-сайту для оценки его работоспособности. Исследование также охватывало вопросы о реквизитах разработчика ПО и сроках выполнения отдельных этапов работ.

Вид экспертизы

Экспертиза №149182

Завершена в апреле 2024 года

Арбитражный суд города Москвы | Дело №А40-132851/2023

, ООО "САМОЛЕТ ПЛЮС"

Аннотация

Судебная компьютерно-техническая экспертиза по оценке выполнения работ по разработке прототипа программного обеспечения "Метавселенная" на базе ПО «Метаплан». Экспертами было проведено исследование представленного прототипа программного обеспечения, его функционала и виртуальной среды на предмет соответствия условиям договора и техническому заданию. Осуществлялся анализ функциональных и нефункциональных требований, выявлялись реализованные и нереализованные функции, а также обнаруженные недостатки и ошибки. В ходе работы использовались методы практического тестирования на компьютере и мобильных устройствах, сопоставление с эталонными требованиями, а также анализ цифровых материалов и документации. Экспертиза устанавливала объем и качество выполненных работ, а также оценивала потребительскую ценность разработанного продукта для Заказчика.

Вид экспертизы

Экспертиза №146684

Завершена в декабре 2023 года

Арбитражный суд Архангельской области | Дело №А05-12316/2022

ООО "Компания ЭКСПЕРТ",

Аннотация

Судебная компьютерно-техническая экспертиза программного обеспечения, проведенная с целью выявления недостатков и ошибок в разработанном продукте, а также оценки стоимости их устранения. В рамках исследования было осуществлено развертывание предоставленного программного обеспечения в изолированной виртуальной среде, включающей операционную систему Linux Ubuntu и необходимую программную инфраструктуру. Эксперты провели анализ структуры файлов, исходного кода и попытки запуска системы, столкнувшись с необходимостью устранения выявленных ошибок развертывания и настройки базы данных. В связи с критическими недочетами, препятствующими полноценному доступу к функционалу, дополнительно были изучены видеоматериалы тестового обследования, предоставленные сторонами, для формирования комплексного заключения о состоянии программного обеспечения.

Вид экспертизы

Экспертиза №146311

Завершена в апреле 2024 года

Арбитражный суд города Москвы | Дело №А40-116530/2023

ООО "66 БИТ", Федеральное агентство лесного хозяйства

Аннотация

Судебная компьютерно-техническая экспертиза была проведена для оценки качества и объема услуг по технической поддержке ключевой корпоративной информационной системы (ЛесЕГАИС), оказанных в рамках государственного контракта. Эксперты анализировали множество аспектов: от своевременности и полноты предоставления Исполнителю необходимых доступов до фактического начала работ, объемов обработки заявок и соблюдения установленных сроков. В процессе исследования были изучены требования технического задания, проанализированы системные записи о деятельности специалистов в системе учета обращений, а также проверялось выполнение регламентов по выпуску программных релизов, мониторингу, администрированию и резервному копированию. Использовались методы документального анализа, исследования системных логов и осмотра.

Вид экспертизы

Экспертиза серверов и серверного оборудования, экспертиза программного обеспечения, информационно-компьютерная экспертиза, (еще 14 ... )

Экспертиза №145898

Завершена в марте 2024 года

Арбитражный суд Новосибирской области

ООО «Академия нефти и газа», Министерство цифрового развития и связи Новосибирской области

Аннотация

Судебная комплексная компьютерно-техническая и финансово-экономическая экспертиза по определению соответствия выполненных программных работ условиям контракта и расчету их стоимости. В рамках экспертизы были изучены цифровые носители информации (CD-R и DVD-R диски), содержащие исходный код, дистрибутивы и документацию программных сервисов, разработанных для модернизации подсистемы "Конструирование реестров" ГИС МАИС. Эксперты проводили системный анализ представленных материалов, проверяли функциональные и технические возможности сервисов, оценивали качество документации на соответствие государственным стандартам. Использовались методы последовательного изучения документов и аналитического сопоставления с требованиями контракта, что позволило выявить несоответствия и определить объем фактически выполненных работ для последующего расчета их стоимости.

Вид экспертизы

Экспертиза №145427

Завершена в декабре 2023 года

Арбитражный суд города Москвы | Дело №А40-99505/2023

ООО "МАРКЕТ ПЛЮС", ООО "1АБ ПАРТНЕР"

Аннотация

Судебная компьютерно-техническая экспертиза по анализу качества и соответствия выполненных работ по внедрению корпоративной информационной системы "1С:Предприятие 8" договорным обязательствам. В ходе исследования эксперты провели комплексный анализ проектной и контрактной документации, а также дистанционный осмотр функционала внедренной системы "1С:Комплексная автоматизация 8. Редакция 2" посредством удаленного доступа. Основными задачами являлись оценка полноты и качества реализации этапов внедрения, идентификация недоработок или отклонений от спецификаций, а также определение пригодности системы для эксплуатации в соответствии с целями заказчика. Применялись методы сопоставительного анализа требований и фактической реализации, а также тестирование ключевых бизнес-процессов в системе.

Вид экспертизы

Экспертиза №144233

Завершена в апреле 2024 года

Арбитражный суд Республики Татарстан | Дело №А65-27706/2022

ООО "Интеррос", ООО "Нефтехимическая компания-Альянс"

Аннотация

Судебная химическая экспертиза вещества, находящегося в емкости, была успешно проведена с выездом экспертов для осмотра и отбора образцов на месте расположения объекта в городе Нижнекамске. Основной целью данного комплексного исследования являлось определение характеристик и свойств представленного на анализ вещества. В частности, перед экспертами стояла задача установить, относится ли исследуемый материал к присадкам, предназначенным для улучшения качества нефтяных топлив. Дополнительно производилась оценка его соответствия требованиям Технических условий, регламентирующих многофункциональный заменитель нефтяного топлива, а также выяснялась возможность применения данного вещества для производства нефтяного топлива согласно утвержденным Техническим условиям. Для выполнения поставленных задач экспертами был применен комплекс специализированных лабораторных методов, включающий анализ фракционного состава, определение температуры вспышки, кинематической вязкости, содержания серы, зольности, воды и механических примесей. Аналитическая работа осуществлялась с соблюдением действующих ГОСТов и Технических условий, обеспечивая научную обоснованность и объективность полученных результатов исследования.

Вид экспертизы

Экспертиза качества строительных и ремонтных работ, экспертиза баз данных и СУБД, строительная экспертиза зданий, (еще 14 ... )

Экспертиза №139922

Завершена в марте 2024 года

Арбитражный суд Республики Татарстан | Дело №А65-33728/2022

ООО "Спецавтоматика", ООО "ИнтехИндустрия"

Аннотация

Судебная комплексная компьютерно-техническая и оценочная экспертиза по определению степени идентичности и выявлению различий между версиями программного обеспечения Комплексной Системы Безопасности «Эфес», а также по оценке возможности его использования и необходимых доработок на объекте Заказчика. Исследование включало сравнительный анализ тысяч программных файлов с использованием специализированного программного обеспечения, изучение сопутствующей технической документации и выявление функциональных особенностей программных модулей, таких как БАВП-1АМ и Z-026. Экспертами были проанализированы различные комплекты ПО, представленные на цифровых носителях, а также документы, регламентирующие процесс поставки и внедрения системы.

Вид экспертизы

Экспертиза №139185

Завершена в июле 2023 года

Южно-Сахалинский городской суд Сахалинской области | Дело №2-325/2023

ООО "ОТЛИЧНИК",

Аннотация

Была проведена комплексная судебная экспертиза, включающая технико-криминалистическое исследование документов, экспертизу давности создания документов и компьютерно-техническую экспертизу. Основная задача заключалась в анализе четырех квитанций к приходным кассовым ордерам относительно подлинности оттисков печатей и соответствия дат создания заявленным. Для этого применялись методы микроскопического и сравнительного анализа оттисков, а также газовой хроматографии и спектрофотометрии для химического исследования чернил на предмет летучих растворителей с целью определения относительной давности. В рамках компьютерно-технической экспертизы предполагалось исследование программного обеспечения «1С: Бухгалтерия» на предмет лицензирования и возможных несанкционированных изменений данных. Экспертиза задействовала передовое лабораторное оборудование и специализированные методики для получения точных и обоснованных выводов.

Вид экспертизы

Экспертиза контрафактного программного обеспечения (пиратского ПО), экспертиза корпоративных информационных систем, технико-криминалистическая экспертиза документов, (еще 8 ... )